Prozesuen Mapa

Prozesuen Mapa

Prozesukako kudeaketa Letren Fakultatearen tresnetako bat da esleituta dituen eta bere ardurapekoak diren jarduerak gauzatzeko, betiere UPV/EHUren jarraibideekin bat. Prozesuek eta prozedurek Ikastegiaren politika globala definitu eta jarduera horiek garatzeko metodologia sistematikoki ezartzen dute, eta lehentasunezko helburu gisa horiek berrikusi eta hobetzea ahalbidetzen dute.

2008an, Letren Fakultateak bere prozesuen mapa diseinatu zuen, UPV/EHUko beste ikastegi batzuen hausnarketaren eta esperientziaren emaitza gisa, eta Fakultateko Batzarrak 2008ko abenduaren 23an onartu zuen. Ondoren, KBBSaren prestaketa aprobetxatuz, berrikusi eta aldatu egin zen, eta 2010eko martxoaren 24ko Fakultateko Batzarrean onartu zen. Une horretatik aurrera, berrikuspenak eta eguneratzeak egin dira, eta, horiei esker, ezarritako prozesu bakoitzari lotutako prozedurak eguneratu ahal izan dira. Indarrean dagoen prozesuen mapa Fakultateko Batzordean onartu zen, 2021eko uztailaren 15ean.

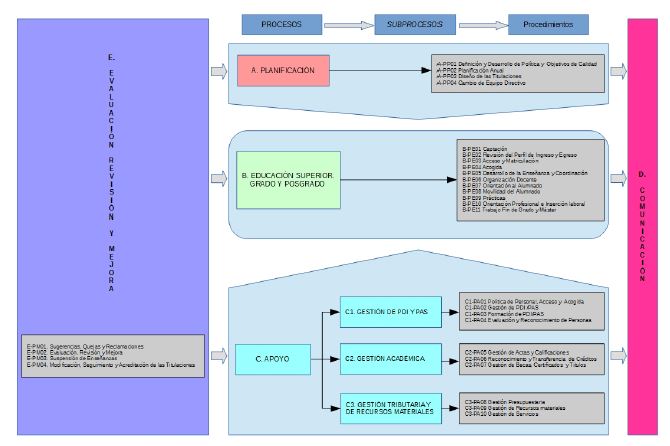
Letren Fakultateko prozesuen mapa haren jarduera orokorra laburbiltzen duen diagrama bat da, honela egituratua:

A Plangintza Prozesua (PP): prozesu honek etengabeko hobekuntzaren zikloa hasi eta ixten du, eta ebaluazio, berrikuspen eta hobekuntza prozesuaren emaitzak erabiltzen ditu epe ertain eta luzeko jardueren geroko plangintza egiteko.

B Unibertsitateko Hezkuntza Prozesua. Gradua eta Graduondokoa (PE): jardueraren funtsezko muina osatzen duten prozesuen multzoa da, eta barne hartzen ditu ikasleak erakartzea eta irakaslana, bai eta Ikastegiko graduko eta graduondoko prestakuntza eskaintza ere.

C Laguntza Prozesua (PA): Fakultateko baliabideen kudeaketarekin lotutako prozesuen multzoa da.

D Komunikazio Prozesua (PC): egindako jardueren zabalkunde ekintza guztiak biltzen ditu.

E Ebaluazio, Berrikuspen eta Hobekuntza Prozesua (PM): zeharkako prozesua da, gainerako guztiak biltzen dituena, eta atal honetan sartzen dira lortutako emaitzen azterketa eta Fakultateko prozesuen etengabeko hobekuntzarako neurrien proposamena.

Ikuspuntu formaletik, prozedura bakoitzak kolore propio eta bereizgarria du, jarraian adierazitako kodifikazioaren arabera (LibreOffice Draw programa), eta aukera ematen du hura ikusteko eta esanahiak erraz ezartzeko erabiltzaile guztien ikuspuntutik:

A Plangintza Prozesua (PP): gorria 1

B Unibertsitateko Hezkuntza Prozesua (UHP)): berdea 10

C Laguntza Prozesua (LP): zian 1

D Komunikazio Prozesua (KP): arrosa 2

E Ebaluazio, Berrikuspen eta Hobekuntza Prozesua (EBHP): morea

Prozesuak azpiprozesuen eta/edo prozeduren bidez inplementatzen dira.